
Flux.1 fill dev モデルの概要
Flux.1 fill dev は、Black Forest Labs が提供する FLUX.1 Tools スイート の中核をなすツールの一つであり、画像の Inpainting(修復)および Outpainting(拡張)に特化して設計されています。 Flux.1 fill dev の主な特長:- 強力な画像修復および画像拡張機能を備えており、その生成品質は商用版 FLUX.1 Fill [pro] に次ぐ水準です。
- プロンプトの理解と実行能力に優れ、ユーザーの意図を正確に捉えつつ、元画像との高い一貫性を維持します。
- 先進的な「ガイド付き蒸留学習(guided distillation training)」技術を採用しており、高品質な出力を維持しつつモデルの効率性を向上させています。
- 利用条件が親しみやすく、生成された出力は個人利用、学術研究、商業利用のいずれにも適用可能です。詳細については、FLUX.1 [dev] 非商用ライセンス をご確認ください。
Inpainting や Outpainting のワークフローについてまだご存じない場合は、関連する解説を参照するために、ComfyUI レイアウト Inpainting の使用例 および ComfyUI 画像拡張の使用例 をご覧ください。
Flux.1 Fill dev および関連モデルのインストール
開始に先立ち、Flux.1 Fill dev モデルファイルのインストールを完了しましょう。Inpainting および Outpainting の両ワークフローで、完全に同一のモデルファイルを使用します。以前に Flux.1 Text-to-Image ワークフロー のフルバージョンをご利用済みの場合、本セクションでは
flux1-fill-dev.safetensors のみをダウンロードすれば十分です。
ただし、対応するモデルをダウンロードするには、当該利用規約への同意が必要です。そのため、black-forest-labs/FLUX.1-Fill-dev のページへアクセスし、下図に示す通り、利用規約に同意済みであることを確認してください。\

Flux.1 Fill dev を用いた Inpainting ワークフロー
1. Inpainting ワークフローおよび関連アセット
ワークフロー画像をダウンロード
Comfy Cloud で実行
以下の画像をダウンロードし、ComfyUI へドラッグ&ドロップすることで、対応するワークフローを読み込んでください。
以下の画像をダウンロードし、入力画像として使用します。
この画像には既にアルファチャンネルが含まれているため、別途マスクを描画する必要はありません。
独自のマスクを作成したい場合は、こちらからマスクなしの画像を取得し、ComfyUI レイアウト Inpainting の使用例 の「MaskEditor の使用方法」セクションを参照して、
独自のマスクを作成したい場合は、こちらからマスクなしの画像を取得し、ComfyUI レイアウト Inpainting の使用例 の「MaskEditor の使用方法」セクションを参照して、
Load Image ノード内でマスクを描画する方法を学んでください。2. ワークフローの実行手順

Load Diffusion Modelノードにflux1-fill-dev.safetensorsが正しく読み込まれていることを確認します。DualCLIPLoaderノードに以下のモデルが読み込まれていることを確認します:- clip_name1:
t5xxl_fp16.safetensors - clip_name2:
clip_l.safetensors
- clip_name1:
Load VAEノードにae.safetensorsが正しく読み込まれていることを確認します。- 本文書で提供される入力画像を
Load Imageノードへアップロードします。マスクなしの画像を使用する場合は、マスクエディタを用いてマスクの描画を完了させてください。 Queueボタンをクリックするか、ショートカットキーCtrl(macOS の場合 Cmd)+ Enterを押してワークフローを実行します。
Flux.1 Fill dev を用いた Outpainting ワークフロー
1. Outpainting ワークフローおよび関連アセット
以下の画像をダウンロードし、ComfyUI へドラッグ&ドロップすることで、対応するワークフローを読み込んでください。
以下の画像をダウンロードし、入力画像として使用します。
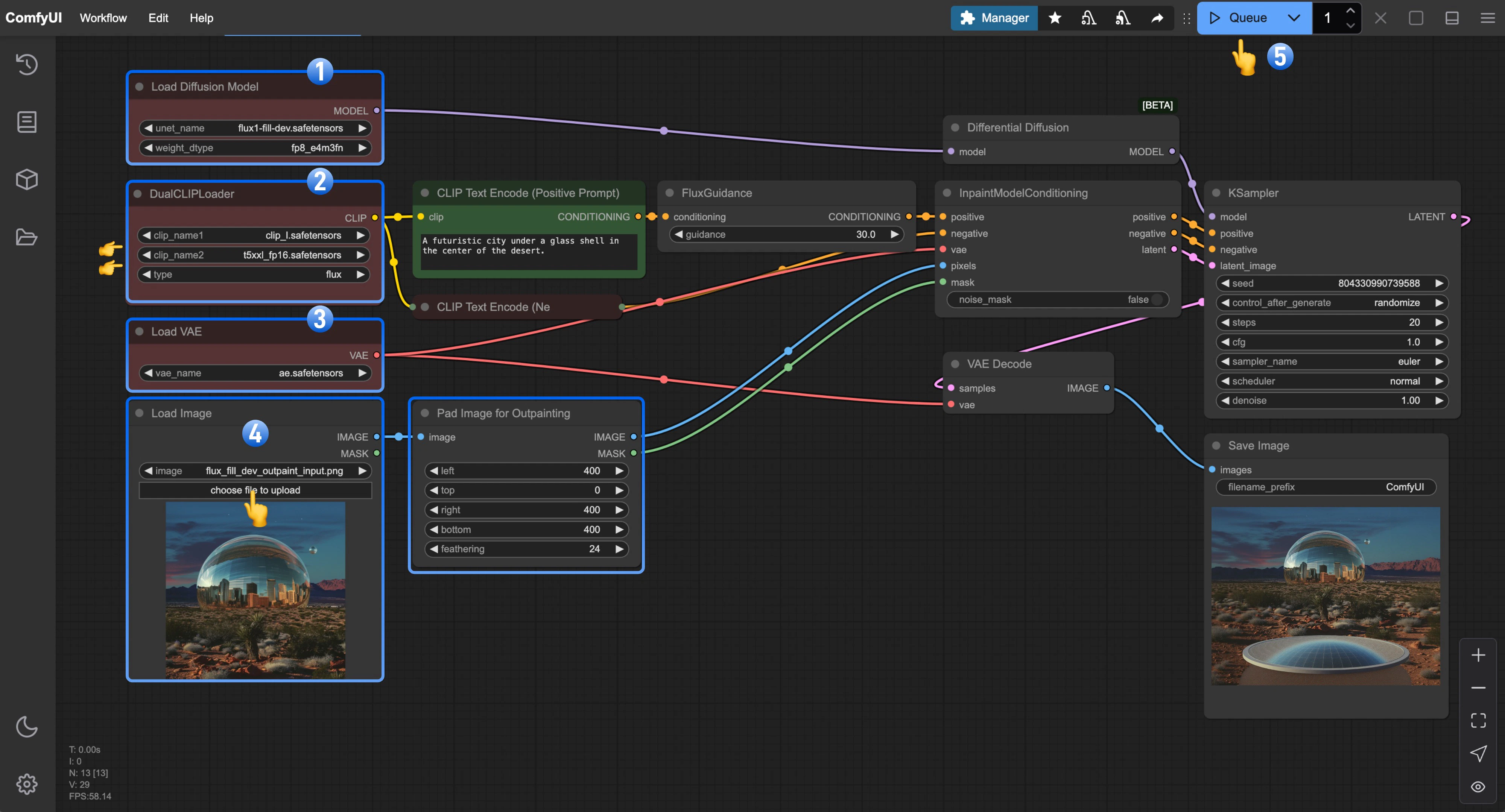
2. ワークフローの実行手順

Load Diffusion Modelノードにflux1-fill-dev.safetensorsが正しく読み込まれていることを確認します。DualCLIPLoaderノードに以下のモデルが読み込まれていることを確認します:- clip_name1:
t5xxl_fp16.safetensors - clip_name2:
clip_l.safetensors
- clip_name1:
Load VAEノードにae.safetensorsが正しく読み込まれていることを確認します。- 本文書で提供される入力画像を
Load Imageノードへアップロードします。 Queueボタンをクリックするか、ショートカットキーCtrl(macOS の場合 Cmd)+ Enterを押してワークフローを実行します。