
- 独特な美意識: 一般的な「AIらしい外観」を避け、独自の美意識を持つ画像の生成に焦点を当てています
- 自然なディテール: 過剰に明るいハイライト(ブローアウト)を発生させず、自然なディテール表現を維持します
- 卓越したリアリズム: 極めて高いリアリズムと画像品質を提供します
- 完全互換アーキテクチャ: FLUX.1 [dev] と完全に互換性のあるアーキテクチャ設計です
本モデルは、flux-1-dev-non-commercial-license の下で公開されています。
Flux.1 Krea Dev ComfyUI ワークフロー
1. ワークフロー ファイル
以下の画像または JSON ファイルをダウンロードし、ComfyUI にドラッグ&ドロップして、対応するワークフローを読み込んでください。
JSON ワークフローをダウンロード
Comfy Cloud で実行
2. 手動によるモデルのインストール
以下のモデルファイルをダウンロードしてください: Diffusion モデル以下のいずれか 1 つのバージョンを選択してください: より高品質な出力を求め、かつ十分な VRAM をお持ちの場合、オリジナルの重みファイルも試すことができます:
flux1-dev.safetensors ファイルは、ブラウザからダウンロードする前に、black-forest-labs/FLUX.1-Krea-dev の利用規約に同意する必要があります。- clip_l.safetensors
- t5xxl_fp16.safetensors — VRAM が 32GB を超える環境で推奨
- t5xxl_fp8_e4m3fn.safetensors — 低 VRAM 環境向け
3. ワークフローが正しく動作することを確認する手順
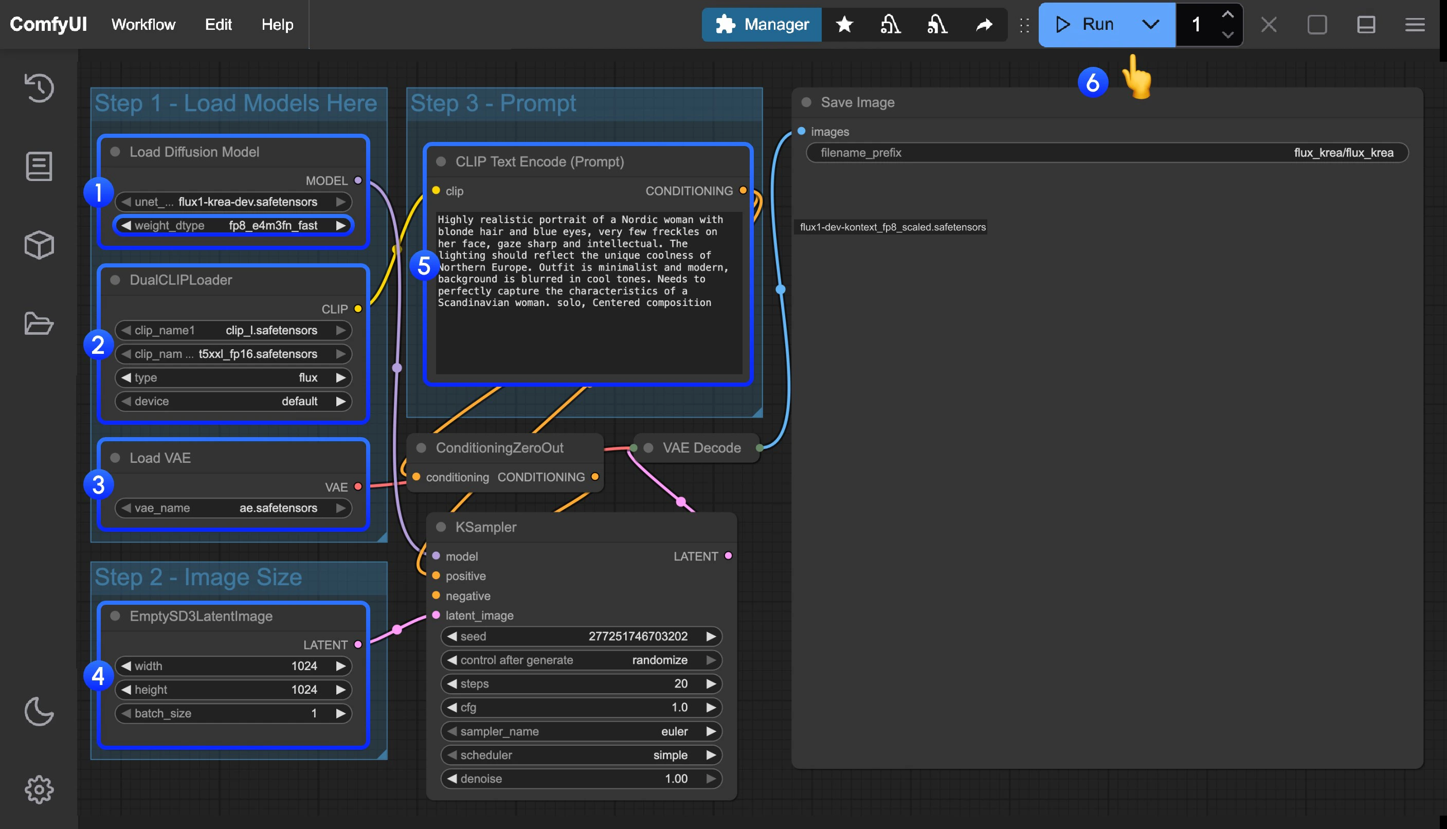
以下の画像を参考に、すべてのモデルファイルが正しく読み込まれていることをご確認ください。
Load Diffusion Modelノードにflux1-krea-dev_fp8_scaled.safetensorsまたはflux1-krea-dev.safetensorsのいずれかが読み込まれていることを確認してください。
- 低 VRAM 環境にはflux1-krea-dev_fp8_scaled.safetensorsの使用を推奨します。
-flux1-krea-dev.safetensorsはオリジナルの重みであり、24GB などの十分な VRAM をお持ちの場合は、より高品質な結果を得るためにご利用いただけます。DualCLIPLoaderノードに以下のモデルが読み込まれていることを確認してください:
-clip_name1:t5xxl_fp16.safetensorsまたはt5xxl_fp8_e4m3fn.safetensors
-clip_name2:clip_l.safetensorsLoad VAEノードにae.safetensorsが読み込まれていることを確認してください。Queueボタンをクリックするか、ショートカットキーCtrl(macOS の場合はCmd)+Enterを押して、ワークフローを実行してください。